I received this error on a SBS 2003 box that I’m going to be migrating from later this year when trying to view public folders from the Exchange System Manager. Like many others, I tried the usual solutions found here, but in the end this blog post is what worked for me:
http://blogs.technet.com/b/petergal/archive/2006/05/12/428152.aspx
While I post that link as a credit to the original author from whence this solution came, I also notice the link is to a blog that is now defunct as the last post was over 5 years ago. Therefore, I’ll also post the complete steps here just in case that blog disappears or something.
Warning: We will be using ADSI Edit to directly edit Active Directory. If you are uncomfortable using this tool, please contact a support professional. Misuse of ADSI Edit can render your entire Active Directory unusable causing you to have to invoke disaster recovery procedures.
Notice: These steps are to resolve the error in question on Exchange 2003 running on Windows Server 2003.
Step 1. If you haven’t already done so, you’ll need to install the Support tools for Windows Server 2003. The tool you’ll need is ADSI Edit. For more information on ADSI Edit, including how to install it, please visit this link.
Step 2. After following the steps in the link in step 1 to get ADSI Edit up and going, navigate to the following location in ADSI Edit:
Configuration >
Services>
Microsoft Exchange>
Domain Name>
Administrative Groups>
First Administrative Group>
Servers>
Server Name>
Protocols>
HTTP>
1>
Exadmin
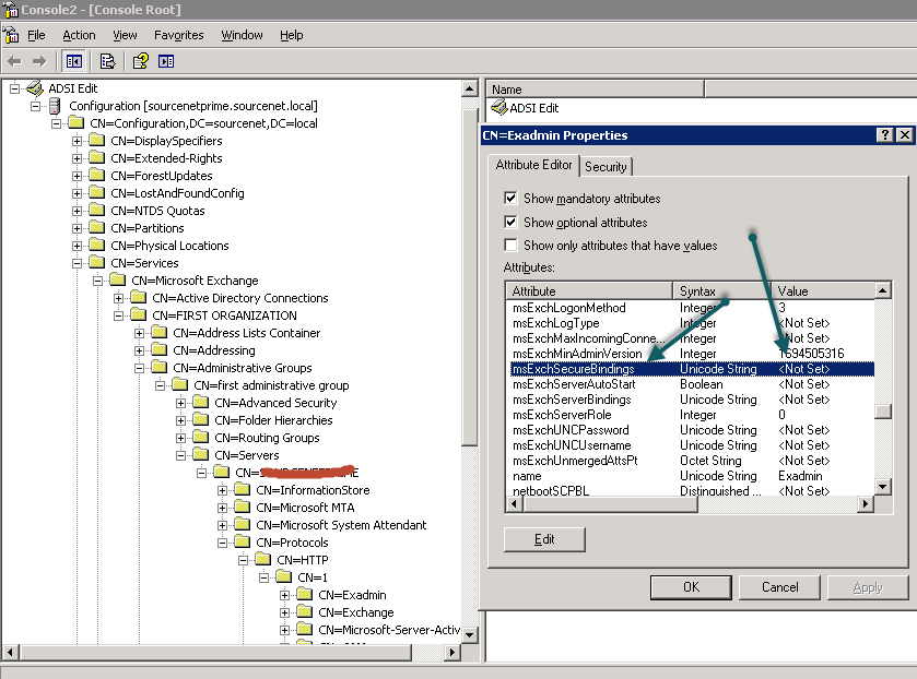
Right click on Exadmin and choose properties. Your screen should look something like this (I blotted out the client’s server name hence the red mark):

If the property for msExchSecureBindings is 443, double click on the setting and remove it. You want the msExchSecureBindings setting to be <Not Set> as my screenshot shows. Once you make the change, OK out and close ADSI Edit.
Step 3. Restart the Exchange System Attendant and then restart the IIS Admin Service.
Once all the services are restarted, you should be able to administer public folders from the Exchange System Manager again.
If you still have some Exchange 2003 boxen running around, like I’m sure many of you do, you may wish to add this to your list of fixes.
James